Veezi Learning Doc


Veezi API Help

  1. Introduction
  2. Authentication
  3. Session
  4. Web Session
  5. Films
  6. Film Packages
  7. Screen
  8. Site
  9. Attribute

1 - Introduction

2 - Authentication

3 - Session

4 - Web Session

5 - Films

6 - Film Packages

7 - Screen

8 - Site

9 - Attribute


The next 4 sections are the 4 Emails: 3/14/22 Veezi Test | 3/18/22 New Plaza Cinema | 3/23/22 API Info-Joe | 3/27/22 REST & SOAP


(1) Veezi Test

Text from Email


(2) New Plaza Cinema

Text from Email


(3) API Info

Text from Email


(4) REST & SOAP Automated API Testing Tool

Text from Email

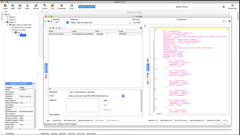
4 Attachments as Screen Shots

  1. Soap request open screen.png (2.1 MB)
  2. Use endpoint explorer to enter data.png (1.3 MB)
  3. Example of raw responce for v1:film with token entered.png (1.7 MB)
  4. example of JASON responses (XML seems not to be working).jpg (736 KB)
Soap request open screen Use endpoint explorer to enter data Example of raw responce for v1:film with token entered Soap request open screen




XML Review

Source Searching For or Title Comments
Google Search: xml in excel Warning: Look at the dates from the search.
Google Search: how to use the XML pane in excel Warning: Look at the dates from the search.
Microsoft Support Overview of XML in Excel Excel for Microsoft 365, Excel 2021, Excel 2019, Excel 2016, Excel 2013, Excel 2010, Excel 2007
Microsoft Support Map XML elements to cells in an XML Map You need an XML schema file (.xsd) and an XML data file (.xml).
     
Google Search: using excel 2021 xml with an RSS feed Warning: Look at the dates from the search.
Google Search: using excel xml with an RSS feed Warning: Look at the dates from the search.
Google Search: examples excel xml with an RSS feed Warning: Look at the dates from the search.
Google Search: create rss feed from excel file Warning: Look at the dates from the search.
contextures.com Show RSS Feeds in Excel Two methods are shown -- add an XML Map, or import the feed.


Reserve

Reserve